Showing:

Annotations
Attributes
Diagrams
Facets
Instances
Model
Properties
Source
Used by

Table of Contents

Group by:
Main schema ProductOrServiceDescription.xsd
Namespace http://ProductsAndServices/ProductOrServiceDescription
Properties
attribute form default unqualified
element form default qualified
version 2016-07-23-11:26am
Schema location file:/C:/Users/Owen/OneDrive/Web Pages/ProductOrServiceDescription.xsd
[ top ]
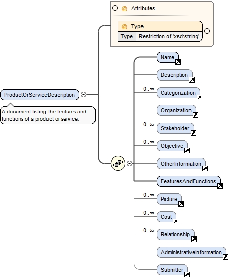
Element ProductOrServiceDescription
Namespace http://ProductsAndServices/ProductOrServiceDescription
Annotations
A document listing the features and functions of a product or service.
Diagram
Diagram ProductOrServiceDescription.tmp#ProductOrServiceDescription_Type
Properties
content complex
Model
Name , Description{0,1} , Categorization* , Organization{0,1} , Stakeholder* , Objective* , OtherInformation{0,1} , FeaturesAndFunctions , Picture* , Cost* , Relationship* , AdministrativeInformation{0,1} , Submitter{0,1}
Children AdministrativeInformation, Categorization, Cost, Description, FeaturesAndFunctions, Name, Objective, Organization, OtherInformation, Picture, Relationship, Stakeholder, Submitter
Instance
<ProductOrServiceDescription Type="" xmlns="http://ProductsAndServices/ProductOrServiceDescription">
  <Name>{1,1}</Name>
  <Description>{0,1}</Description>
  <Categorization>{0,unbounded}</Categorization>
  <Organization>{0,1}</Organization>
  <Stakeholder>{0,unbounded}</Stakeholder>
  <Objective>{0,unbounded}</Objective>
  <OtherInformation>{0,1}</OtherInformation>
  <FeaturesAndFunctions>{1,1}</FeaturesAndFunctions>
  <Picture>{0,unbounded}</Picture>
  <Cost>{0,unbounded}</Cost>
  <Relationship>{0,unbounded}</Relationship>
  <AdministrativeInformation>{0,1}</AdministrativeInformation>
  <Submitter>{0,1}</Submitter>
</ProductOrServiceDescription>
Attributes
QName Type Use
Type restriction of xsd:string required
Source
<xsd:element name="ProductOrServiceDescription" id="uuid-91D3FADB-E6CF-45a0-9676-34E1DBCFE10C">
  <xsd:annotation>
    <xsd:documentation>A document listing the features and functions of a product or service.</xsd:documentation>
  </xsd:annotation>
  <xsd:complexType>
    <xsd:sequence>
      <xsd:element ref="Name" id="uuid-C1032E04-gp98-4810-9C84-8D49216BDFEE" minOccurs="1"/>
      <xsd:element ref="Description" id="uuid-C1032E04-qr07-4810-9C84-8D49216BDFEE" minOccurs="0"/>
      <xsd:element ref="Categorization" id="uuid-3c9c0a38-4d9b-4146-f00a-f05e722ec4f6" minOccurs="0" maxOccurs="unbounded"/>
      <xsd:element ref="Organization" id="uuid-C800A4FC-bv334-45d5-B862-70FBF6628156" minOccurs="0"/>
      <xsd:element ref="Stakeholder" id="uuid-3c9c0a38-4d9b-4146-a0f0-f05e722e6f4c" minOccurs="0" maxOccurs="unbounded"/>
      <xsd:element ref="Objective" id="uuid-3c9c0a38-4d9b-4146-a0f0-f05e722ec4f6" minOccurs="0" maxOccurs="unbounded"/>
      <xsd:element ref="OtherInformation" id="uuid-C800A4FC-mucp-45d5-B862-70FBF6628156" minOccurs="0"/>
      <xsd:element ref="FeaturesAndFunctions" id="uuid-41F187FB-rrbb-491b-8B0E-65B14A57A4C8"/>
      <xsd:element ref="Picture" id="uuid-3c9c0a38-4d9b-4146-f0a0-f05e722e6f4c" minOccurs="0" maxOccurs="unbounded"/>
      <xsd:element ref="Cost" id="uuid-C1032E04-qr07-4810-9C84-8D49216Beefd" minOccurs="0" maxOccurs="unbounded"/>
      <xsd:element ref="Relationship" id="uuid-C1032E04-qr07-4810-9C84-8D49216fdeeB" minOccurs="0" maxOccurs="unbounded"/>
      <xsd:element ref="AdministrativeInformation" id="uuid-29939A46-92mx-45a1-B865-D62FEEE9AB8C" minOccurs="0"/>
      <xsd:element ref="Submitter" id="uuid-4147E26D-BB81-495f-33mv-1D63EBE45A62" minOccurs="0"/>
    </xsd:sequence>
    <xsd:attribute name="Type" use="required">
      <xsd:simpleType>
        <xsd:restriction base="xsd:string">
          <xsd:enumeration value="Product"/>
          <xsd:enumeration value="Service"/>
        </xsd:restriction>
      </xsd:simpleType>
    </xsd:attribute>
  </xsd:complexType>
</xsd:element>
Schema location file:/C:/Users/Owen/OneDrive/Web Pages/ProductOrServiceDescription.xsd
[ top ]
Element Acronym
Namespace http://ProductsAndServices/ProductOrServiceDescription
Annotations

documentation

An abbreviation of a proper name usually composed of the first letters of each word in the name.
Diagram
Diagram
Type xsd:string
Properties
content simple
Source
<xsd:element name="Acronym" type="xsd:string" id="uuid-a21e6dc4-ABC3-4120-b881-ce72882fc958">
  <xsd:annotation>
    <xsd:documentation source="documentation" xml:lang="EN">An abbreviation of a proper name usually composed of the first letters of each word in the name.</xsd:documentation>
  </xsd:annotation>
</xsd:element>
Schema location file:/C:/Users/Owen/OneDrive/Web Pages/ProductOrServiceDescription.xsd
[ top ]
Element ActualResult
Namespace http://ProductsAndServices/ProductOrServiceDescription
Annotations

documentation

A measurable result achieved on or before a specified date.
Diagram
Diagram
Properties
content complex
Model
NumberOfUnits{0,1} , Description{0,1} , StartDate{0,1}
Children Description, NumberOfUnits, StartDate
Instance
<ActualResult xmlns="http://ProductsAndServices/ProductOrServiceDescription">
  <NumberOfUnits>{0,1}</NumberOfUnits>
  <Description>{0,1}</Description>
  <StartDate>{0,1}</StartDate>
</ActualResult>
Source
<xsd:element name="ActualResult" id="uuid-576F1BF5-C7E4-5v8a-88E9-2781C538F8D4">
  <xsd:annotation>
    <xsd:documentation source="documentation" xml:lang="EN">A measurable result achieved on or before a specified date.</xsd:documentation>
  </xsd:annotation>
  <xsd:complexType>
    <xsd:sequence>
      <xsd:element ref="NumberOfUnits" id="uuid-9595F589-38BF-bfe3-81A6-43D9DAA36700" minOccurs="0"/>
      <xsd:element ref="Description" id="uuid-9595F589-38BF-bfe3-6a18-43D9DAA36700" minOccurs="0"/>
      <xsd:element ref="StartDate" id="uuid-9595F589-38BF-47nw-6a18-43D9DAA36700" minOccurs="0"/>
    </xsd:sequence>
  </xsd:complexType>
</xsd:element>
Schema location file:/C:/Users/Owen/OneDrive/Web Pages/ProductOrServiceDescription.xsd
[ top ]
Element AdministrativeInformation
Namespace http://ProductsAndServices/ProductOrServiceDescription
Annotations

documentation

Useful information that is not essential and thus not part of the core of the plans or reports.
Diagram
Diagram
Type AdministrativeInformationType
Properties
content simple
Source
<xsd:element name="AdministrativeInformation" type="AdministrativeInformationType" id="uuid-9d240214-zas9-4dd9-b98a-c62448b63f26">
  <xsd:annotation>
    <xsd:documentation source="documentation" xml:lang="EN">Useful information that is not essential and thus not part of the core of the plans or reports.</xsd:documentation>
  </xsd:annotation>
</xsd:element>
Schema location file:/C:/Users/Owen/OneDrive/Web Pages/ProductOrServiceDescription.xsd
[ top ]
Element Categorization
Namespace http://ProductsAndServices/ProductOrServiceDescription
Diagram
Diagram
Type CategorizationType
Properties
content simple
Source
<xsd:element name="Categorization" type="CategorizationType"/>
Schema location file:/C:/Users/Owen/OneDrive/Web Pages/ProductOrServiceDescription.xsd
[ top ]
Element Category
Namespace http://ProductsAndServices/ProductOrServiceDescription
Diagram
Diagram
Type CategoryType
Properties
content simple
Source
<xsd:element name="Category" type="CategoryType"/>
Schema location file:/C:/Users/Owen/OneDrive/Web Pages/ProductOrServiceDescription.xsd
[ top ]
Element Cost
Namespace http://ProductsAndServices/ProductOrServiceDescription
Annotations
The amount of currency determined by multiplying the price times the quantity to be purchased.
Diagram
Diagram
Properties
content complex
Model
CurrencyType , Price , Quantity
Children CurrencyType, Price, Quantity
Instance
<Cost xmlns="http://ProductsAndServices/ProductOrServiceDescription">
  <CurrencyType>{1,1}</CurrencyType>
  <Price>{1,1}</Price>
  <Quantity>{1,1}</Quantity>
</Cost>
Source
<xsd:element name="Cost">
  <xsd:annotation>
    <xsd:documentation>The amount of currency determined by multiplying the price times the quantity to be purchased.</xsd:documentation>
  </xsd:annotation>
  <xsd:complexType>
    <xsd:sequence>
      <xsd:element ref="CurrencyType" minOccurs="1"/>
      <xsd:element ref="Price" minOccurs="1"/>
      <xsd:element ref="Quantity" minOccurs="1"/>
    </xsd:sequence>
  </xsd:complexType>
</xsd:element>
Schema location file:/C:/Users/Owen/OneDrive/Web Pages/ProductOrServiceDescription.xsd
[ top ]
Element CurrencyType
Namespace http://ProductsAndServices/ProductOrServiceDescription
Annotations
The the type of money in which the price of the product or service is documented.
Diagram
Diagram
Type CurrencyTypeType
Properties
content simple
Source
<xsd:element name="CurrencyType" type="CurrencyTypeType" id="uuid-6289635d-ksla-40bd-978c-37ae6ede5f7e">
  <xsd:annotation>
    <xsd:documentation>The the type of money in which the price of the product or service is documented.</xsd:documentation>
  </xsd:annotation>
</xsd:element>
Schema location file:/C:/Users/Owen/OneDrive/Web Pages/ProductOrServiceDescription.xsd
[ top ]
Element Description
Namespace http://ProductsAndServices/ProductOrServiceDescription
Annotations

documentation

A sentence or short paragraph defining and explaining a concept.
Diagram
Diagram
Type xsd:string
Properties
content simple
Source
<xsd:element name="Description" type="xsd:string" id="uuid-6289635d-0082-40bd-978c-37ae6ede5f7e">
  <xsd:annotation>
    <xsd:documentation source="documentation" xml:lang="EN">A sentence or short paragraph defining and explaining a concept.</xsd:documentation>
  </xsd:annotation>
</xsd:element>
Schema location file:/C:/Users/Owen/OneDrive/Web Pages/ProductOrServiceDescription.xsd
[ top ]
Element EmailAddress
Namespace http://ProductsAndServices/ProductOrServiceDescription
Annotations

documentation

The Email address of the person submitting the plan or report.
Diagram
Diagram
Type xsd:string
Properties
content simple
Source
<xsd:element name="EmailAddress" type="xsd:string" id="uuid-412bb450-nmw3-4dec-9269-a92209232df1">
  <xsd:annotation>
    <xsd:documentation source="documentation" xml:lang="EN">The Email address of the person submitting the plan or report.</xsd:documentation>
  </xsd:annotation>
</xsd:element>
Schema location file:/C:/Users/Owen/OneDrive/Web Pages/ProductOrServiceDescription.xsd
[ top ]
Element Feature
Namespace http://ProductsAndServices/ProductOrServiceDescription
Annotations

documentation

A physical characteristic of a product or service.
Diagram
Diagram
Type FeatureType
Properties
content simple
Source
<xsd:element name="Feature" type="FeatureType" id="uuid-50f98ade-573c-2566-8696-1d0e4a2c7ff3">
  <xsd:annotation>
    <xsd:documentation source="documentation" xml:lang="EN">A physical characteristic of a product or service.</xsd:documentation>
  </xsd:annotation>
</xsd:element>
Schema location file:/C:/Users/Owen/OneDrive/Web Pages/ProductOrServiceDescription.xsd
[ top ]
Element FirstName
Namespace http://ProductsAndServices/ProductOrServiceDescription
Annotations

documentation

The first name of the person submitting the plan or report.
Diagram
Diagram
Type xsd:string
Properties
content simple
Source
<xsd:element name="FirstName" type="xsd:string" id="uuid-a8c3e55c-825c-404a-97b5-16022d9369ac">
  <xsd:annotation>
    <xsd:documentation source="documentation" xml:lang="EN">The first name of the person submitting the plan or report.</xsd:documentation>
  </xsd:annotation>
</xsd:element>
Schema location file:/C:/Users/Owen/OneDrive/Web Pages/ProductOrServiceDescription.xsd
[ top ]
Element Function
Namespace http://ProductsAndServices/ProductOrServiceDescription
Annotations

documentation

An activity performed by a product or service.
Diagram
Diagram
Type FunctionType
Properties
content simple
Source
<xsd:element name="Function" type="FunctionType" id="uuid-5e02d6ec-d669-0m2k-b443-e7716bd27528">
  <xsd:annotation>
    <xsd:documentation source="documentation" xml:lang="EN">An activity performed by a product or service.</xsd:documentation>
  </xsd:annotation>
</xsd:element>
Schema location file:/C:/Users/Owen/OneDrive/Web Pages/ProductOrServiceDescription.xsd
[ top ]
Element Identifier
Namespace http://ProductsAndServices/ProductOrServiceDescription
Annotations

documentation

A string of alphanumeric characters by which the information contained within an element is distinguished from other versions of the same information as well as information contained in other instances of the same element.
Diagram
Diagram
Type xsd:ID
Properties
content simple
Source
<xsd:element name="Identifier" type="xsd:ID" id="uuid-a9cee972-34lS-42a9-8876-03bd0166689c">
  <xsd:annotation>
    <xsd:documentation source="documentation" xml:lang="EN">A string of alphanumeric characters by which the information contained within an element is distinguished from other versions of the same information as well as information contained in other instances of the same element.</xsd:documentation>
  </xsd:annotation>
</xsd:element>
Schema location file:/C:/Users/Owen/OneDrive/Web Pages/ProductOrServiceDescription.xsd
[ top ]
Element LastName
Namespace http://ProductsAndServices/ProductOrServiceDescription
Annotations

documentation

The last name of the person submitting the plan or report.
Diagram
Diagram
Type xsd:string
Properties
content simple
Source
<xsd:element name="LastName" type="xsd:string" id="uuid-d48842b4-eRPS-4f71-9502-1a991b707b38">
  <xsd:annotation>
    <xsd:documentation source="documentation" xml:lang="EN">The last name of the person submitting the plan or report.</xsd:documentation>
  </xsd:annotation>
</xsd:element>
Schema location file:/C:/Users/Owen/OneDrive/Web Pages/ProductOrServiceDescription.xsd
[ top ]
Element MeasurementDimension
Namespace http://ProductsAndServices/ProductOrServiceDescription
Annotations

documentation

The aspect of reality to be measured.
Diagram
Diagram
Type extension of xsd:string
Properties
content complex
Source
<xsd:element name="MeasurementDimension" id="uuid-A81AF0C9-0079-44dd-9E2C-77F601EB13D2">
  <xsd:annotation>
    <xsd:documentation source="documentation" xml:lang="EN">The aspect of reality to be measured.</xsd:documentation>
  </xsd:annotation>
  <xsd:complexType>
    <xsd:simpleContent>
      <xsd:extension base="xsd:string"/>
    </xsd:simpleContent>
  </xsd:complexType>
</xsd:element>
Schema location file:/C:/Users/Owen/OneDrive/Web Pages/ProductOrServiceDescription.xsd
[ top ]
Element MeasurementInstance
Namespace http://ProductsAndServices/ProductOrServiceDescription
Annotations

documentation

A measurement at a point in time.
Diagram
Diagram
Properties
content complex
Model
ActualResult*
Children ActualResult
Instance
<MeasurementInstance xmlns="http://ProductsAndServices/ProductOrServiceDescription">
  <ActualResult>{0,unbounded}</ActualResult>
</MeasurementInstance>
Source
<xsd:element name="MeasurementInstance">
  <xsd:annotation>
    <xsd:documentation source="documentation" xml:lang="EN">A measurement at a point in time.</xsd:documentation>
  </xsd:annotation>
  <xsd:complexType>
    <xsd:sequence>
      <xsd:element ref="ActualResult" id="uuid-B52A1491-AC8D-4548-A1A4-628342FA525A" minOccurs="0" maxOccurs="unbounded"/>
    </xsd:sequence>
  </xsd:complexType>
</xsd:element>
Schema location file:/C:/Users/Owen/OneDrive/Web Pages/ProductOrServiceDescription.xsd
[ top ]
Element Name
Namespace http://ProductsAndServices/ProductOrServiceDescription
Annotations

documentation

A word or short phrase intended to identify a concept within the context in which is it being applied.
Diagram
Diagram
Type xsd:string
Properties
content simple
Source
<xsd:element name="Name" type="xsd:string" id="uuid-f6300ca4-39ad-455c-a963-dfef45f558d3">
  <xsd:annotation>
    <xsd:documentation source="documentation" xml:lang="EN">A word or short phrase intended to identify a concept within the context in which is it being applied.</xsd:documentation>
  </xsd:annotation>
</xsd:element>
Schema location file:/C:/Users/Owen/OneDrive/Web Pages/ProductOrServiceDescription.xsd
[ top ]
Element NumberOfUnits
Namespace http://ProductsAndServices/ProductOrServiceDescription
Annotations

documentation

A numeric value (number) associated with a type of measurement.
Diagram
Diagram
Type extension of xsd:decimal
Properties
content complex
Source
<xsd:element name="NumberOfUnits" id="uuid-41DEC7F0-F974-52Dj-B535-B219F2EB284A">
  <xsd:annotation>
    <xsd:documentation source="documentation" xml:lang="EN">A numeric value (number) associated with a type of measurement.</xsd:documentation>
  </xsd:annotation>
  <xsd:complexType>
    <xsd:simpleContent>
      <xsd:extension base="xsd:decimal"/>
    </xsd:simpleContent>
  </xsd:complexType>
</xsd:element>
Schema location file:/C:/Users/Owen/OneDrive/Web Pages/ProductOrServiceDescription.xsd
[ top ]
Element Objective
Namespace http://ProductsAndServices/ProductOrServiceDescription
Annotations

documentation

A target level of results against which achievement is to be measured within a single resource allocation and performance execution cycle.
Diagram
Diagram
Type extension of ObjectiveType
Type hierarchy
  • ObjectiveType
Properties
content complex
Source
<xsd:element name="Objective" id="uuid-AA88DC79-BC74-4a7c-97BD-37EDD048D14C">
  <xsd:annotation>
    <xsd:documentation source="documentation" xml:lang="EN">A target level of results against which achievement is to be measured within a single resource allocation and performance execution cycle.</xsd:documentation>
  </xsd:annotation>
  <xsd:complexType>
    <xsd:complexContent>
      <xsd:extension base="ObjectiveType"/>
    </xsd:complexContent>
  </xsd:complexType>
</xsd:element>
Schema location file:/C:/Users/Owen/OneDrive/Web Pages/ProductOrServiceDescription.xsd
[ top ]
Element Organization
Namespace http://ProductsAndServices/ProductOrServiceDescription
Annotations

documentation

The legal or logical entity to which the plan or report applies.
Diagram
Diagram
Properties
content complex
Model
Name{0,1} , Acronym{0,1} , Identifier{0,1} , WebAddress{0,1}
Children Acronym, Identifier, Name, WebAddress
Instance
<Organization xmlns="http://ProductsAndServices/ProductOrServiceDescription">
  <Name>{0,1}</Name>
  <Acronym>{0,1}</Acronym>
  <Identifier>{0,1}</Identifier>
  <WebAddress>{0,1}</WebAddress>
</Organization>
Source
<xsd:element name="Organization" id="uuid-9d589d53-42ce-4c18-b5db-5be8075c1be5">
  <xsd:annotation>
    <xsd:documentation source="documentation" xml:lang="EN">The legal or logical entity to which the plan or report applies.</xsd:documentation>
  </xsd:annotation>
  <xsd:complexType>
    <xsd:sequence>
      <xsd:element ref="Name" id="uuid-e871651e-e943-1141-b0b6-eb1f5754f3be" minOccurs="0"/>
      <xsd:element ref="Acronym" id="uuid-eb510ea2-07de-40ec-95f1-abdf6644e002" minOccurs="0"/>
      <xsd:element ref="Identifier" id="uuid-d5b4b082-8326-46a8-a475-533813a4ed29" minOccurs="0"/>
      <xsd:element ref="WebAddress" id="uuid-d5b4b082-8326-46a8-a475-533813a492de" minOccurs="0"/>
    </xsd:sequence>
  </xsd:complexType>
</xsd:element>
Schema location file:/C:/Users/Owen/OneDrive/Web Pages/ProductOrServiceDescription.xsd
[ top ]
Element OtherInformation
Namespace http://ProductsAndServices/ProductOrServiceDescription
Annotations

documentation

Additional explanation or guidance that is not expressly addressed in other elements of the schema.
Diagram
Diagram
Type xsd:string
Properties
content simple
Source
<xsd:element name="OtherInformation" type="xsd:string" id="uuid-2cfca418-2c5g-4fa1-b233-d1bd60d0d86a">
  <xsd:annotation>
    <xsd:documentation source="documentation" xml:lang="EN">Additional explanation or guidance that is not expressly addressed in other elements of the schema.</xsd:documentation>
  </xsd:annotation>
</xsd:element>
Schema location file:/C:/Users/Owen/OneDrive/Web Pages/ProductOrServiceDescription.xsd
[ top ]
Element PerformanceIndicator
Namespace http://ProductsAndServices/ProductOrServiceDescription
Annotations

documentation

A measurement dimension, unit of measurement, and measurement instance specifying target and actual results, e.g., of inputs applied, outputs produced, processes conducted, and outcomes realized.
Diagram
Diagram ProductOrServiceDescription.tmp#PerformanceIndicator_PerformanceIndicatorType
Properties
content complex
Model
SequenceIndicator{0,1} , MeasurementDimension{0,1} , UnitOfMeasurement{0,1} , Identifier{0,1} , MeasurementInstance* , OtherInformation{0,1}
Children Identifier, MeasurementDimension, MeasurementInstance, OtherInformation, SequenceIndicator, UnitOfMeasurement
Instance
<PerformanceIndicator PerformanceIndicatorType="" xmlns="http://ProductsAndServices/ProductOrServiceDescription">
  <SequenceIndicator>{0,1}</SequenceIndicator>
  <MeasurementDimension>{0,1}</MeasurementDimension>
  <UnitOfMeasurement>{0,1}</UnitOfMeasurement>
  <Identifier>{0,1}</Identifier>
  <MeasurementInstance>{0,unbounded}</MeasurementInstance>
  <OtherInformation>{0,1}</OtherInformation>
</PerformanceIndicator>
Attributes
Source
<xsd:element name="PerformanceIndicator" id="uuid-5E26BC7A-0437-48ce-A11E-D3B566026C49">
  <xsd:annotation>
    <xsd:documentation source="documentation" xml:lang="EN">A measurement dimension, unit of measurement, and measurement instance specifying target and actual results, e.g., of inputs applied, outputs produced, processes conducted, and outcomes realized.</xsd:documentation>
  </xsd:annotation>
  <xsd:complexType>
    <xsd:sequence>
      <xsd:element ref="SequenceIndicator" id="uuid-49339C06-8c33-4e80-8FFE-B1BF1668EE5D" minOccurs="0"/>
      <xsd:element ref="MeasurementDimension" id="uuid-17139C06-33C8-4e80-8FFE-B1BF1668ED4C" minOccurs="0"/>
      <xsd:element ref="UnitOfMeasurement" minOccurs="0"/>
      <xsd:element ref="Identifier" id="uuid-5C262CB2-FB6B-4508-BF8o-2954CFC98841" minOccurs="0"/>
      <xsd:element ref="MeasurementInstance" minOccurs="0" maxOccurs="unbounded"/>
      <xsd:element ref="OtherInformation" id="uuid2FC2C862-2FE0-2f44-8F3A-A48A1E07BEBC" minOccurs="0"/>
    </xsd:sequence>
    <xsd:attribute name="PerformanceIndicatorType" type="PerformanceIndicatorTypeType"/>
  </xsd:complexType>
</xsd:element>
Schema location file:/C:/Users/Owen/OneDrive/Web Pages/ProductOrServiceDescription.xsd
[ top ]
Element PhoneNumber
Namespace http://ProductsAndServices/ProductOrServiceDescription
Annotations

documentation

The telephone number of the person submitting the plan.
Diagram
Diagram
Type xsd:string
Properties
content simple
Source
<xsd:element name="PhoneNumber" type="xsd:string" id="uuid-9084c2d2-37b4-4189-a784-a86a4469a01c">
  <xsd:annotation>
    <xsd:documentation source="documentation" xml:lang="EN">The telephone number of the person submitting the plan.</xsd:documentation>
  </xsd:annotation>
</xsd:element>
Schema location file:/C:/Users/Owen/OneDrive/Web Pages/ProductOrServiceDescription.xsd
[ top ]
Element Picture
Namespace http://ProductsAndServices/ProductOrServiceDescription
Annotations

documentation

A photograph of a product or a service location.
Diagram
Diagram
Type PictureType
Properties
content simple
Source
<xsd:element name="Picture" type="PictureType" id="uuid-9084c2d2-37b4-9814-a784-a86a4469a01c">
  <xsd:annotation>
    <xsd:documentation source="documentation" xml:lang="EN">A photograph of a product or a service location.</xsd:documentation>
  </xsd:annotation>
</xsd:element>
Schema location file:/C:/Users/Owen/OneDrive/Web Pages/ProductOrServiceDescription.xsd
[ top ]
Element Price
Namespace http://ProductsAndServices/ProductOrServiceDescription
Annotations
The amount to be paid to acquire a product or service.
Diagram
Diagram
Source
<xsd:element name="Price" id="uuid-91D3FADB-E6CF-45a0-9676-34E1DBCFc01e">
  <xsd:annotation>
    <xsd:documentation>The amount to be paid to acquire a product or service.</xsd:documentation>
  </xsd:annotation>
</xsd:element>
Schema location file:/C:/Users/Owen/OneDrive/Web Pages/ProductOrServiceDescription.xsd
[ top ]
Element PublicationDate
Namespace http://ProductsAndServices/ProductOrServiceDescription
Annotations

documentation

The day, month, and year a plan or report was published in its current form.
Diagram
Diagram
Type xsd:date
Properties
content simple
Source
<xsd:element name="PublicationDate" type="xsd:date" id="uuid-04d8f96c-cf5b-458e-8de4-f5e2746e8b8b">
  <xsd:annotation>
    <xsd:documentation source="documentation" xml:lang="EN">The day, month, and year a plan or report was published in its current form.</xsd:documentation>
  </xsd:annotation>
</xsd:element>
Schema location file:/C:/Users/Owen/OneDrive/Web Pages/ProductOrServiceDescription.xsd
[ top ]
Element Quantity
Namespace http://ProductsAndServices/ProductOrServiceDescription
Annotations
The number of units of a product or service to be acquired.
Diagram
Diagram
Source
<xsd:element name="Quantity" id="uuid-91D3FADB-E6CF-45a0-9676-34E1DBCFjsiw">
  <xsd:annotation>
    <xsd:documentation>The number of units of a product or service to be acquired.</xsd:documentation>
  </xsd:annotation>
</xsd:element>
Schema location file:/C:/Users/Owen/OneDrive/Web Pages/ProductOrServiceDescription.xsd
[ top ]
Element Relationship
Namespace http://ProductsAndServices/ProductOrServiceDescription
Annotations
A conceptual connection between two elements that have Identifiers.
Diagram
Diagram ProductOrServiceDescription.tmp#http___ProductsAndServices_ProductOrServiceDescription_Relationship_RelationshipType
Properties
content complex
Model
Name{0,1} , Description{0,1} , Identifier{0,1} , WebAddress{0,1} , OtherInformation{0,1}
Children Description, Identifier, Name, OtherInformation, WebAddress
Instance
<Relationship RelationshipType="" xmlns="http://ProductsAndServices/ProductOrServiceDescription">
  <Name>{0,1}</Name>
  <Description>{0,1}</Description>
  <Identifier>{0,1}</Identifier>
  <WebAddress>{0,1}</WebAddress>
  <OtherInformation>{0,1}</OtherInformation>
</Relationship>
Attributes
QName Type Use
RelationshipType RelationshipTypeType optional
Source
<xsd:element name="Relationship">
  <xsd:annotation>
    <xsd:documentation>A conceptual connection between two elements that have Identifiers.</xsd:documentation>
  </xsd:annotation>
  <xsd:complexType>
    <xsd:sequence>
      <xsd:element ref="Name" minOccurs="0"/>
      <xsd:element ref="Description" minOccurs="0"/>
      <xsd:element ref="Identifier" minOccurs="0"/>
      <xsd:element ref="WebAddress" minOccurs="0"/>
      <xsd:element ref="OtherInformation" minOccurs="0"/>
    </xsd:sequence>
    <xsd:attribute name="RelationshipType" type="RelationshipTypeType"/>
  </xsd:complexType>
</xsd:element>
Schema location file:/C:/Users/Owen/OneDrive/Web Pages/ProductOrServiceDescription.xsd
[ top ]
Element Role
Namespace http://ProductsAndServices/ProductOrServiceDescription
Annotations

documentation

A complex element containing other elements enabling the naming, description, and categorization of different kinds of interests individuals and groups may have in the achievement of goals and objectives.
Diagram
Diagram
Properties
content complex
Model
Name{0,1} , Description{0,1}
Children Description, Name
Instance
<Role xmlns="http://ProductsAndServices/ProductOrServiceDescription">
  <Name>{0,1}</Name>
  <Description>{0,1}</Description>
</Role>
Source
<xsd:element name="Role" id="uuid-6BEF4BD5-bd9c-497c-A264-B81B443F36AA">
  <xsd:annotation>
    <xsd:documentation source="documentation" xml:lang="EN">A complex element containing other elements enabling the naming, description, and categorization of different kinds of interests individuals and groups may have in the achievement of goals and objectives.</xsd:documentation>
  </xsd:annotation>
  <xsd:complexType>
    <xsd:sequence>
      <xsd:element ref="Name" id="uuid-8AA40586-F938-df44-8D84-873E6E172480" minOccurs="0"/>
      <xsd:element ref="Description" id="uuid-E7588067-5345-4087-AE9F-191CF2058B09" minOccurs="0"/>
    </xsd:sequence>
  </xsd:complexType>
</xsd:element>
Schema location file:/C:/Users/Owen/OneDrive/Web Pages/ProductOrServiceDescription.xsd
[ top ]
Element SequenceIndicator
Namespace http://ProductsAndServices/ProductOrServiceDescription
Annotations

documentation

An alphanumeric identifier applied to an element to designate its order in a series.
Diagram
Diagram
Type xsd:string
Properties
content simple
Source
<xsd:element name="SequenceIndicator" type="xsd:string" id="uuid-7f10f639-fc7e-4513-804c-5f4f7592c5e5">
  <xsd:annotation>
    <xsd:documentation source="documentation" xml:lang="EN">An alphanumeric identifier applied to an element to designate its order in a series.</xsd:documentation>
  </xsd:annotation>
</xsd:element>
Schema location file:/C:/Users/Owen/OneDrive/Web Pages/ProductOrServiceDescription.xsd
[ top ]
Element Source
Namespace http://ProductsAndServices/ProductOrServiceDescription
Annotations

documentation

The Web address (URL) for the authoritative source of this document.
Diagram
Diagram
Type xsd:anyURI
Properties
content simple
Source
<xsd:element name="Source" type="xsd:anyURI" id="uuid-03b90177-b31d-4e32-ada9-7c7a1eb1703b">
  <xsd:annotation>
    <xsd:documentation source="documentation" xml:lang="EN">The Web address (URL) for the authoritative source of this document.</xsd:documentation>
  </xsd:annotation>
</xsd:element>
Schema location file:/C:/Users/Owen/OneDrive/Web Pages/ProductOrServiceDescription.xsd
[ top ]
Element Stakeholder
Namespace http://ProductsAndServices/ProductOrServiceDescription
Annotations

documentation

An individual whose interests may be affected by or whose action may be required to achieve a goal or objective.
Diagram
Diagram
Properties
content complex
Model
Name{0,1} , Description{0,1} , Identifier{0,1} , Role*
Children Description, Identifier, Name, Role
Instance
<Stakeholder xmlns="http://ProductsAndServices/ProductOrServiceDescription">
  <Name>{0,1}</Name>
  <Description>{0,1}</Description>
  <Identifier>{0,1}</Identifier>
  <Role>{0,unbounded}</Role>
</Stakeholder>
Source
<xsd:element name="Stakeholder" id="uuid-1effcb49-2649-4c9b-bdc2-92971c9fc9cf">
  <xsd:annotation>
    <xsd:documentation source="documentation" xml:lang="EN">An individual whose interests may be affected by or whose action may be required to achieve a goal or objective.</xsd:documentation>
  </xsd:annotation>
  <xsd:complexType>
    <xsd:sequence>
      <xsd:element ref="Name" id="uuid-35cc454d-43d4-46b2-845a-eeb3ff8605dd" minOccurs="0"/>
      <xsd:element ref="Description" id="uuid-7e18eb24-475c-fcb4-a3c4-1c43adaf127c" minOccurs="0"/>
      <xsd:element ref="Identifier" id="uuid-7e18eb24-c574-fcb4-a3c4-1c43adaf127c" minOccurs="0"/>
      <xsd:element ref="Role" id="uuid-75B20BA6-6B35-490b-87BE-B98008D49CC2" minOccurs="0" maxOccurs="unbounded"/>
    </xsd:sequence>
  </xsd:complexType>
</xsd:element>
Schema location file:/C:/Users/Owen/OneDrive/Web Pages/ProductOrServiceDescription.xsd
[ top ]
Element StartDate
Namespace http://ProductsAndServices/ProductOrServiceDescription
Annotations

documentation

The year, month and day the element with which it is associated is scheduled to begin.
Diagram
Diagram
Type xsd:date
Properties
content simple
Source
<xsd:element name="StartDate" type="xsd:date" id="uuid-11a1e9c3-b959-4c2e-b3de-5e1296eb6ab3">
  <xsd:annotation>
    <xsd:documentation source="documentation" xml:lang="EN">The year, month and day the element with which it is associated is scheduled to begin.</xsd:documentation>
  </xsd:annotation>
</xsd:element>
Schema location file:/C:/Users/Owen/OneDrive/Web Pages/ProductOrServiceDescription.xsd
[ top ]
Element FeaturesAndFunctions
Namespace http://ProductsAndServices/ProductOrServiceDescription
Annotations

documentation

A listing of the features and functions of a product or service.
Diagram
Diagram
Properties
content complex
Model
Feature* , Function*
Children Feature, Function
Instance
<FeaturesAndFunctions xmlns="http://ProductsAndServices/ProductOrServiceDescription">
  <Feature>{0,unbounded}</Feature>
  <Function>{0,unbounded}</Function>
</FeaturesAndFunctions>
Source
<xsd:element name="FeaturesAndFunctions" id="uuid-ce9c9293-e374-0084-8d62-9ee87d0c9887">
  <xsd:annotation>
    <xsd:documentation source="documentation" xml:lang="EN">A listing of the features and functions of a product or service.</xsd:documentation>
  </xsd:annotation>
  <xsd:complexType>
    <xsd:sequence>
      <xsd:element ref="Feature" id="uuid-f8d6372e-52e8-05A4-ab1c-274aad8bcf33" minOccurs="0" maxOccurs="unbounded"/>
      <xsd:element ref="Function" id="uuid-d4dbdad8-0cdd-4924-b091-b8bec961d03b" minOccurs="0" maxOccurs="unbounded"/>
    </xsd:sequence>
  </xsd:complexType>
</xsd:element>
Schema location file:/C:/Users/Owen/OneDrive/Web Pages/ProductOrServiceDescription.xsd
[ top ]
Element Submitter
Namespace http://ProductsAndServices/ProductOrServiceDescription
Annotations

documentation

The person submitting the plan or report in StratML format.
Diagram
Diagram
Type ContactInformationType
Properties
content simple
Source
<xsd:element name="Submitter" type="ContactInformationType" id="uuid-1dec258f-6516-4173-acfe-677c1cf24bf3">
  <xsd:annotation>
    <xsd:documentation source="documentation" xml:lang="EN">The person submitting the plan or report in StratML format.</xsd:documentation>
  </xsd:annotation>
</xsd:element>
Schema location file:/C:/Users/Owen/OneDrive/Web Pages/ProductOrServiceDescription.xsd
[ top ]
Element UnitOfMeasurement
Namespace http://ProductsAndServices/ProductOrServiceDescription
Annotations
The scale by which measurements are divided into increments.
Diagram
Diagram
Type xsd:string
Properties
content simple
Source
<xsd:element name="UnitOfMeasurement" type="xsd:string">
  <xsd:annotation>
    <xsd:documentation>The scale by which measurements are divided into increments.</xsd:documentation>
  </xsd:annotation>
</xsd:element>
Schema location file:/C:/Users/Owen/OneDrive/Web Pages/ProductOrServiceDescription.xsd
[ top ]
Element WebAddress
Namespace http://ProductsAndServices/ProductOrServiceDescription
Annotations
A location URL)on the World Wide Web.
Diagram
Diagram
Type xsd:string
Properties
content simple
Source
<xsd:element name="WebAddress" type="xsd:string">
  <xsd:annotation>
    <xsd:documentation>A location URL)on the World Wide Web.</xsd:documentation>
  </xsd:annotation>
</xsd:element>
Schema location file:/C:/Users/Owen/OneDrive/Web Pages/ProductOrServiceDescription.xsd
[ top ]
Complex Type AdministrativeInformationType
Namespace http://ProductsAndServices/ProductOrServiceDescription
Diagram
Diagram
Model
Identifier{0,1} , PublicationDate{0,1} , Source{0,1}
Children Identifier, PublicationDate, Source
Source
<xsd:complexType name="AdministrativeInformationType" id="uuid-32864389-a032-4f77-9c09-c083386fcad9">
  <xsd:sequence>
    <xsd:element ref="Identifier" id="uuid-A36D9558-9F96-2794-91FA-B4F311A7735D" minOccurs="0"/>
    <xsd:element ref="PublicationDate" id="uuid-6ebfbf00-e08c-8114-8980-aba1f91c3936" minOccurs="0"/>
    <xsd:element ref="Source" id="uuid-f2e49267-3f70-a794-827e-3b65644badd8" minOccurs="0"/>
  </xsd:sequence>
</xsd:complexType>
Schema location file:/C:/Users/Owen/OneDrive/Web Pages/ProductOrServiceDescription.xsd
[ top ]
Complex Type CategoryType
Namespace http://ProductsAndServices/ProductOrServiceDescription
Diagram
Diagram
Model
Name , Identifier , WebAddress{0,1}
Children Identifier, Name, WebAddress
Source
<xsd:complexType name="CategoryType">
  <xsd:sequence>
    <xsd:element ref="Name"/>
    <xsd:element ref="Identifier"/>
    <xsd:element ref="WebAddress" minOccurs="0"/>
  </xsd:sequence>
</xsd:complexType>
Schema location file:/C:/Users/Owen/OneDrive/Web Pages/ProductOrServiceDescription.xsd
[ top ]
Complex Type CategorizationType
Namespace http://ProductsAndServices/ProductOrServiceDescription
Diagram
Diagram
Model
Name{0,1} , Category+
Children Category, Name
Source
<xsd:complexType name="CategorizationType">
  <xsd:sequence>
    <xsd:element ref="Name" minOccurs="0"/>
    <xsd:element ref="Category" maxOccurs="unbounded"/>
  </xsd:sequence>
</xsd:complexType>
Schema location file:/C:/Users/Owen/OneDrive/Web Pages/ProductOrServiceDescription.xsd
[ top ]
Complex Type ContactInformationType
Namespace http://ProductsAndServices/ProductOrServiceDescription
Diagram
Diagram
Model
Identifier{0,1} , FirstName{0,1} , LastName{0,1} , PhoneNumber{0,1} , EmailAddress{0,1}
Children EmailAddress, FirstName, Identifier, LastName, PhoneNumber
Source
<xsd:complexType name="ContactInformationType" id="uuid-b07e1586-6676-2124-8a6a-4a365a4977ec">
  <xsd:sequence>
    <xsd:element ref="Identifier" id="uuid-3AA1341B-C021-43a9-3D49-5AE78BEA9B90" minOccurs="0"/>
    <xsd:element ref="FirstName" id="uuid-be2396f2-cdf9-c894-82ef-1ce1b9209086" minOccurs="0"/>
    <xsd:element ref="LastName" id="uuid-3d5034e0-328a-46a0-bf5b-776e070cca5f" minOccurs="0"/>
    <xsd:element ref="PhoneNumber" id="uuid-160fe527-9d1d-423a-59cb-ad48f3257276" minOccurs="0"/>
    <xsd:element ref="EmailAddress" id="uuid-9e408a3b-034a-486f-540b-7cc74505b44d" minOccurs="0"/>
  </xsd:sequence>
</xsd:complexType>
Schema location file:/C:/Users/Owen/OneDrive/Web Pages/ProductOrServiceDescription.xsd
[ top ]
Complex Type FeatureType
Namespace http://ProductsAndServices/ProductOrServiceDescription
Diagram
Diagram
Model
Name{0,1} , Description , Identifier{0,1} , SequenceIndicator{0,1} , PerformanceIndicator* , OtherInformation{0,1}
Children Description, Identifier, Name, OtherInformation, PerformanceIndicator, SequenceIndicator
Source
<xsd:complexType name="FeatureType" id="uuid-3604D5A8-2B17-1b14-88E9-F71866006E23">
  <xsd:sequence>
    <xsd:element ref="Name" id="uuid-0b19dff1-b98e-470f-08ca-92a755d8aa37" minOccurs="0"/>
    <xsd:element ref="Description" id="uuid-b454f40f-721c-1a24-ba43-3a56ef37766e"/>
    <xsd:element ref="Identifier" id="uuid-f0543f96-c5be-77d4-a86d-d2f04122a5ea" minOccurs="0"/>
    <xsd:element ref="SequenceIndicator" id="uuid-af23adab-d9d6-b264-a627-8cd2547d8193" minOccurs="0"/>
    <xsd:element ref="PerformanceIndicator" minOccurs="0" maxOccurs="unbounded"/>
    <xsd:element ref="OtherInformation" id="uuid-edd05fe8-91ca-4511-5bf8-c360ac07ebe8" minOccurs="0"/>
  </xsd:sequence>
</xsd:complexType>
Schema location file:/C:/Users/Owen/OneDrive/Web Pages/ProductOrServiceDescription.xsd
[ top ]
Complex Type FunctionType
Namespace http://ProductsAndServices/ProductOrServiceDescription
Diagram
Diagram
Model
Name{0,1} , Description , Identifier{0,1} , SequenceIndicator{0,1} , PerformanceIndicator* , OtherInformation{0,1}
Children Description, Identifier, Name, OtherInformation, PerformanceIndicator, SequenceIndicator
Source
<xsd:complexType name="FunctionType" id="uuid-A494052D-115D-4452-9B4B-DC0FF3089A79">
  <xsd:sequence>
    <xsd:element ref="Name" id="uuid-36e8852b-2761-460d-110b-0c01c7bdecd3" minOccurs="0"/>
    <xsd:element ref="Description" id="uuid-687daacf-29b3-4e91-b1e7-8e9191d17338"/>
    <xsd:element ref="Identifier" id="uuid-8e762c3e-b658-4f5c-93d1-a2513667507f" minOccurs="0"/>
    <xsd:element ref="SequenceIndicator" id="uuid-abbc7e84-8306-4c89-9c8e-30a9d09616d2" minOccurs="0"/>
    <xsd:element ref="PerformanceIndicator" minOccurs="0" maxOccurs="unbounded"/>
    <xsd:element ref="OtherInformation" id="uuid-75d113e5-18ea-4c6f-87ca-1811557471fb" minOccurs="0"/>
  </xsd:sequence>
</xsd:complexType>
Schema location file:/C:/Users/Owen/OneDrive/Web Pages/ProductOrServiceDescription.xsd
[ top ]
Complex Type ObjectiveType
Namespace http://ProductsAndServices/ProductOrServiceDescription
Diagram
Diagram
Model
Name{0,1} , Description , Identifier{0,1} , OtherInformation{0,1}
Children Description, Identifier, Name, OtherInformation
Source
<xsd:complexType name="ObjectiveType" id="uuid-A494052D-115D-4452-B49B-DC0FF3089A79">
  <xsd:sequence>
    <xsd:element ref="Name" id="uuid-36e8852b-2761-460d-b911-0c01c7bdecd3" minOccurs="0"/>
    <xsd:element ref="Description" id="uuid-687daacf-3b29-4e91-b1e7-8e9191d17338"/>
    <xsd:element ref="Identifier" id="uuid-8e762c3e-85b6-4f5c-93d1-a2513667507f" minOccurs="0"/>
    <xsd:element ref="OtherInformation" id="uuid-75d113e5-ae18-4c6f-87ca-1811557471fb" minOccurs="0"/>
  </xsd:sequence>
</xsd:complexType>
Schema location file:/C:/Users/Owen/OneDrive/Web Pages/ProductOrServiceDescription.xsd
[ top ]
Complex Type PictureType
Namespace http://ProductsAndServices/ProductOrServiceDescription
Diagram
Diagram
Model
Name{0,1} , Description , Identifier{0,1} , SequenceIndicator{0,1} , OtherInformation{0,1} , WebAddress
Children Description, Identifier, Name, OtherInformation, SequenceIndicator, WebAddress
Source
<xsd:complexType name="PictureType" id="uuid-A494052D-115D-2533-9B4B-DC0FF3089A79">
  <xsd:sequence>
    <xsd:element ref="Name" id="uuid-36e8852b-2761-d052-110b-0c01c7bdecd3" minOccurs="0"/>
    <xsd:element ref="Description" id="uuid-687daacf-29b3-1983-b1e7-8e9191d17338"/>
    <xsd:element ref="Identifier" id="uuid-8e762c3e-b658-cfby-93d1-a2513667507f" minOccurs="0"/>
    <xsd:element ref="SequenceIndicator" id="uuid-abbc7e84-8306-974m-9c8e-30a9d09616d2" minOccurs="0"/>
    <xsd:element ref="OtherInformation" id="uuid-75d113e5-18ea-648x-87ca-1811557471fb" minOccurs="0"/>
    <xsd:element ref="WebAddress" id="uuid-75d113e5-18ea-648x-87ca-18115574mxcv" minOccurs="1"/>
  </xsd:sequence>
</xsd:complexType>
Schema location file:/C:/Users/Owen/OneDrive/Web Pages/ProductOrServiceDescription.xsd
[ top ]
Simple Type PerformanceIndicatorTypeType
Namespace http://ProductsAndServices/ProductOrServiceDescription
Diagram
Diagram
Type restriction of xsd:string
Facets
enumeration Quantitative
enumeration Qualitative
Source
<xsd:simpleType name="PerformanceIndicatorTypeType">
  <xsd:restriction base="xsd:string">
    <xsd:enumeration value="Quantitative"/>
    <xsd:enumeration value="Qualitative"/>
  </xsd:restriction>
</xsd:simpleType>
Schema location file:/C:/Users/Owen/OneDrive/Web Pages/ProductOrServiceDescription.xsd
[ top ]
Simple Type CurrencyTypeType
Namespace http://ProductsAndServices/ProductOrServiceDescription
Diagram
Diagram
Type restriction of xsd:string
Facets
enumeration USD
enumeration EUR
Source
<xsd:simpleType name="CurrencyTypeType" id="uuid-91D3FADB-E6CF-45a0-0428-34E1DBCFc01e">
  <xsd:restriction base="xsd:string">
    <xsd:enumeration value="USD"/>
    <xsd:enumeration value="EUR"/>
  </xsd:restriction>
</xsd:simpleType>
Schema location file:/C:/Users/Owen/OneDrive/Web Pages/ProductOrServiceDescription.xsd
[ top ]
Simple Type RelationshipTypeType
Namespace http://ProductsAndServices/ProductOrServiceDescription
Diagram
Diagram
Type restriction of xsd:string
Facets
enumeration Broader_Than
enumeration Peer_To
enumeration Narrower_Than
Source
<xsd:simpleType name="RelationshipTypeType">
  <xsd:restriction base="xsd:string">
    <xsd:enumeration value="Broader_Than"/>
    <xsd:enumeration value="Peer_To"/>
    <xsd:enumeration value="Narrower_Than"/>
  </xsd:restriction>
</xsd:simpleType>
Schema location file:/C:/Users/Owen/OneDrive/Web Pages/ProductOrServiceDescription.xsd
[ top ]
Attribute ProductOrServiceDescription / @Type
Namespace No namespace
Type restriction of xsd:string
Properties
use required
Facets
enumeration Product
enumeration Service
Used by
Source
<xsd:attribute name="Type" use="required">
  <xsd:simpleType>
    <xsd:restriction base="xsd:string">
      <xsd:enumeration value="Product"/>
      <xsd:enumeration value="Service"/>
    </xsd:restriction>
  </xsd:simpleType>
</xsd:attribute>
Schema location file:/C:/Users/Owen/OneDrive/Web Pages/ProductOrServiceDescription.xsd
[ top ]
Attribute PerformanceIndicator / @PerformanceIndicatorType
Namespace No namespace
Type PerformanceIndicatorTypeType
Properties
content simple
Used by
Source
<xsd:attribute name="PerformanceIndicatorType" type="PerformanceIndicatorTypeType"/>
Schema location file:/C:/Users/Owen/OneDrive/Web Pages/ProductOrServiceDescription.xsd
[ top ]
Attribute Relationship / @RelationshipType
Namespace No namespace
Type RelationshipTypeType
Properties
content simple
Used by
Element Relationship
Source
<xsd:attribute name="RelationshipType" type="RelationshipTypeType"/>
Schema location file:/C:/Users/Owen/OneDrive/Web Pages/ProductOrServiceDescription.xsd
[ top ]